
产品介绍
产品概述
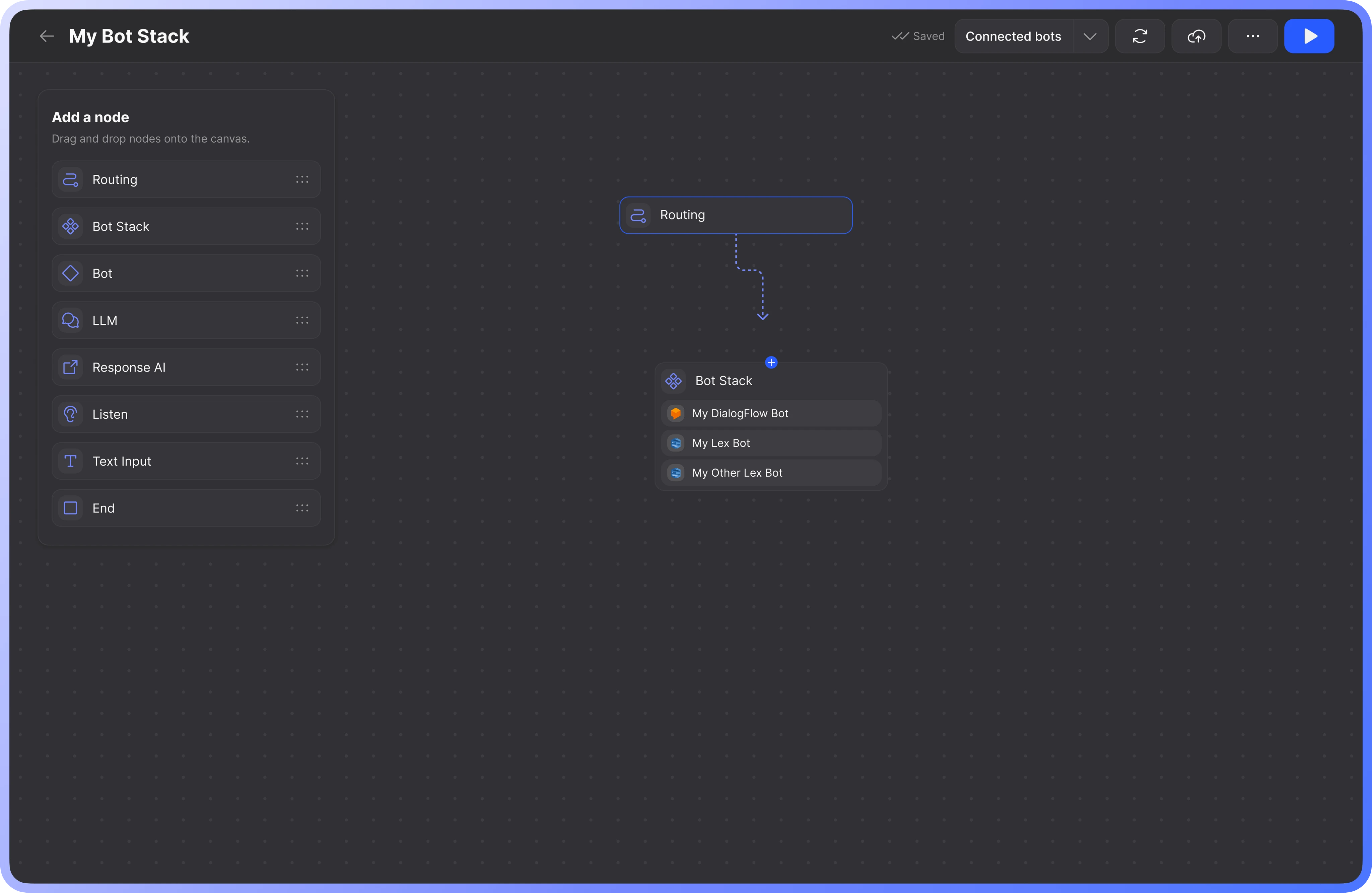
BotStacks 是一个对话式人工智能解决方案平台,旨在帮助用户设计、构建和部署AI聊天机器人。其核心价值在于简化聊天机器人的创建流程,让用户能够轻松地为其网站或业务集成智能对话助手,从而提升客户互动与自动化服务水平。
产品功能
提供直观的聊天机器人设计工具,支持用户自定义对话流程与界面。 支持与多种平台或渠道集成,便于部署和管理聊天机器人。 提供用户认证与管理功能,支持通过Google账号等方式快速登录系统。
典型应用场景
企业网站客服自动化,用于解答常见问题与引导用户。 电子商务平台,提供产品咨询与购物协助服务。 内容型网站,作为交互式导览或信息检索工具。







